iPhone 设备无法信任PC

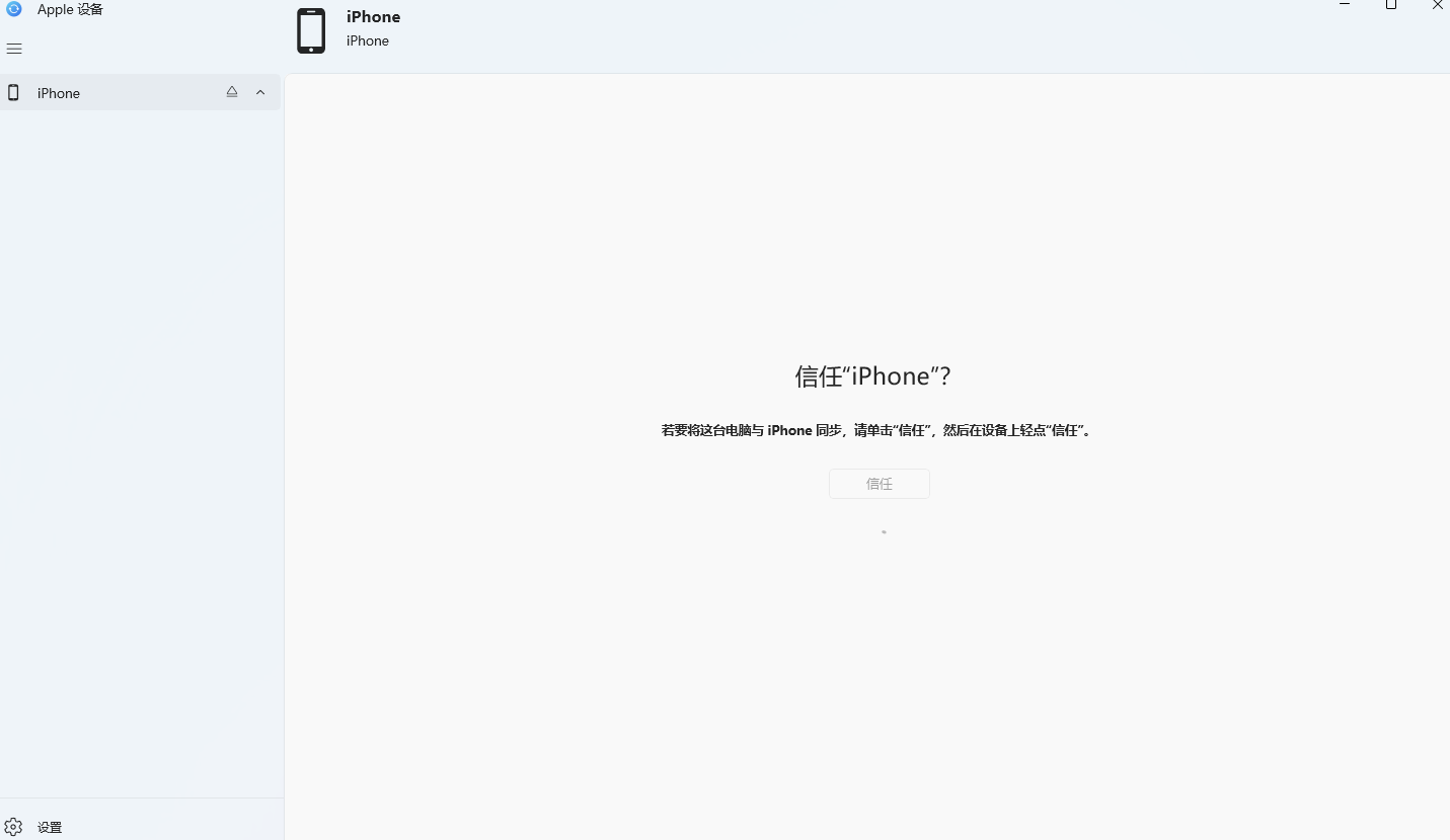
我用的Windows 11。在使用Apple设备软件时,我将iPhone 5s通过USB插入到PC中,且可以在此电脑中找到该磁盘。点击信任时,设备已点击信任按钮且信任成功,但是在软件端无法点击信任,且多次点击无效,插拔电缆无效,重启无效。



[标题经过版主编辑]

原标题:Apple设备无法信任PC

iPhone 5s, iOS 12

发布日期 2025年7月8日 上午3:19

回复

类似问题

回复量: 2

这个主题已被系统或社区团队关闭。 你可以为你认为有帮助的任何帖子投票,也可以在社区中搜索其他答案。

iPhone 设备无法信任PC

欢迎来到 Apple 支持社区
Apple 客户在其产品方面互相帮助的论坛。使用您的 Apple 帐户开始畅游其中吧!!