为什么Mac上的谷歌浏览器搜索不了
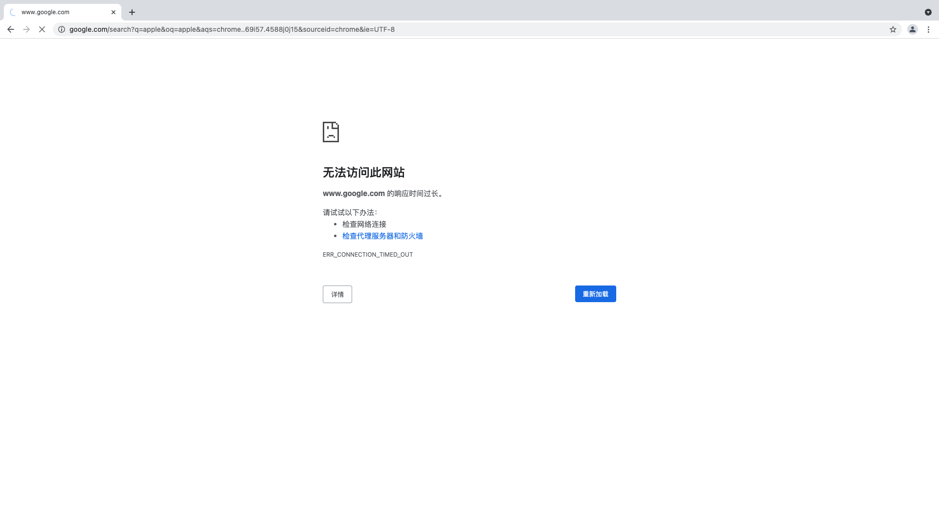
从官网下载了谷歌浏览器,可以打开到浏览器的主搜索界面,但是不能进一步的搜索,我已经把电脑的防火墙关闭了,还是不行,不知道为什么?
Mac mini, macOS 11.6
从官网下载了谷歌浏览器,可以打开到浏览器的主搜索界面,但是不能进一步的搜索,我已经把电脑的防火墙关闭了,还是不行,不知道为什么?
Mac mini, macOS 11.6
新建一个新用户,在新用户中下载先
国内的谷歌不是访问不了吗?
如果是其它地方,Safari 能上网吗?其它 app 能正常上网吗?
澄雨,您好
感谢您来到 Apple 支持社区!
我有看到您的问题暂时还没有人回复,如果您能提供以下信息,可能会帮助他人更好地了解并回答您的问题:
期待您的回复!
非常感谢!
设备是m1的mac mini
系统版本:11.6
至于是什么搜索引擎这个我不太清楚,因为我也是第一次使用谷歌浏览器,我觉得应该就是谷歌的搜索引擎吧,我下面有两张截图您可以参考一下
其他的上网一切正常,因为我是想下载一个软件,但是官网说Mac电脑要下载那个软件的话就必须从谷歌浏览器上打开并再下载
[经过版主编辑]
为什么Mac上的谷歌浏览器搜索不了